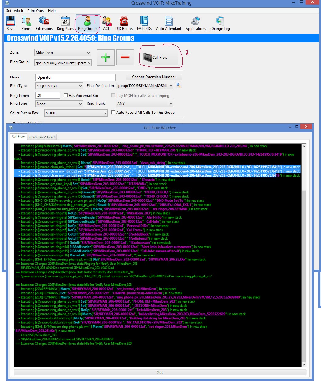
Log into switch and go to ring groups and make sure no new extensions have been added and haven’t been plugged in and are not live in the ring group. If you find an extension that is in the ring group and isn’t live this will mess up the function because its looking for an inactive phone which means it won’t work properly. Please remove the inactive extension from ring group. Also verify with the Ring Plan which one is active just in case someone put the system into override mode. If they have put it in override mode then you will go to the Ring Plan and where it says Active Ring Plan you will bring down the drop down window and select Schedule Mode (OFF). A window will pop up and say ring plan has been changed and you hit okay. Then save and make sure to notate the ticket number and what you did. Now if you have watched the call flow and checked the ring group make sure that they are in the correct ring plan mode and still not able to fix issue then you can escalate the issue to Tier 2.
For in-depth over view of extension

